Сохраните в закладки:
*История изменения цены! Указанная стоимость возможно, уже изменилось. Проверить текущую цену - >
| Месяц | Минимальная цена | Макс. стоимость | Цена |
|---|---|---|---|
| Mar-24-2026 | 4086.46 руб. | 4290.78 руб. | 4188 руб. |
| Feb-24-2026 | 4052.1 руб. | 4255.54 руб. | 4153.5 руб. |
| Jan-24-2026 | 3400.31 руб. | 3570.26 руб. | 3485 руб. |
| Dec-24-2025 | 3983.64 руб. | 4182.98 руб. | 4082.5 руб. |
| Nov-24-2025 | 3468.46 руб. | 3641.95 руб. | 3554.5 руб. |
| Oct-24-2025 | 3915.76 руб. | 4111.61 руб. | 4013 руб. |
| Sep-24-2025 | 3880.20 руб. | 4074.57 руб. | 3977 руб. |
| Aug-24-2025 | 3846.17 руб. | 4038.83 руб. | 3942 руб. |
| Jul-24-2025 | 3812.1 руб. | 4003.62 руб. | 3907.5 руб. |
Новые товары
Характеристики
Описание товара


Определение мужского интерфейса Совместимо с PCAN:


Адаптер DB9


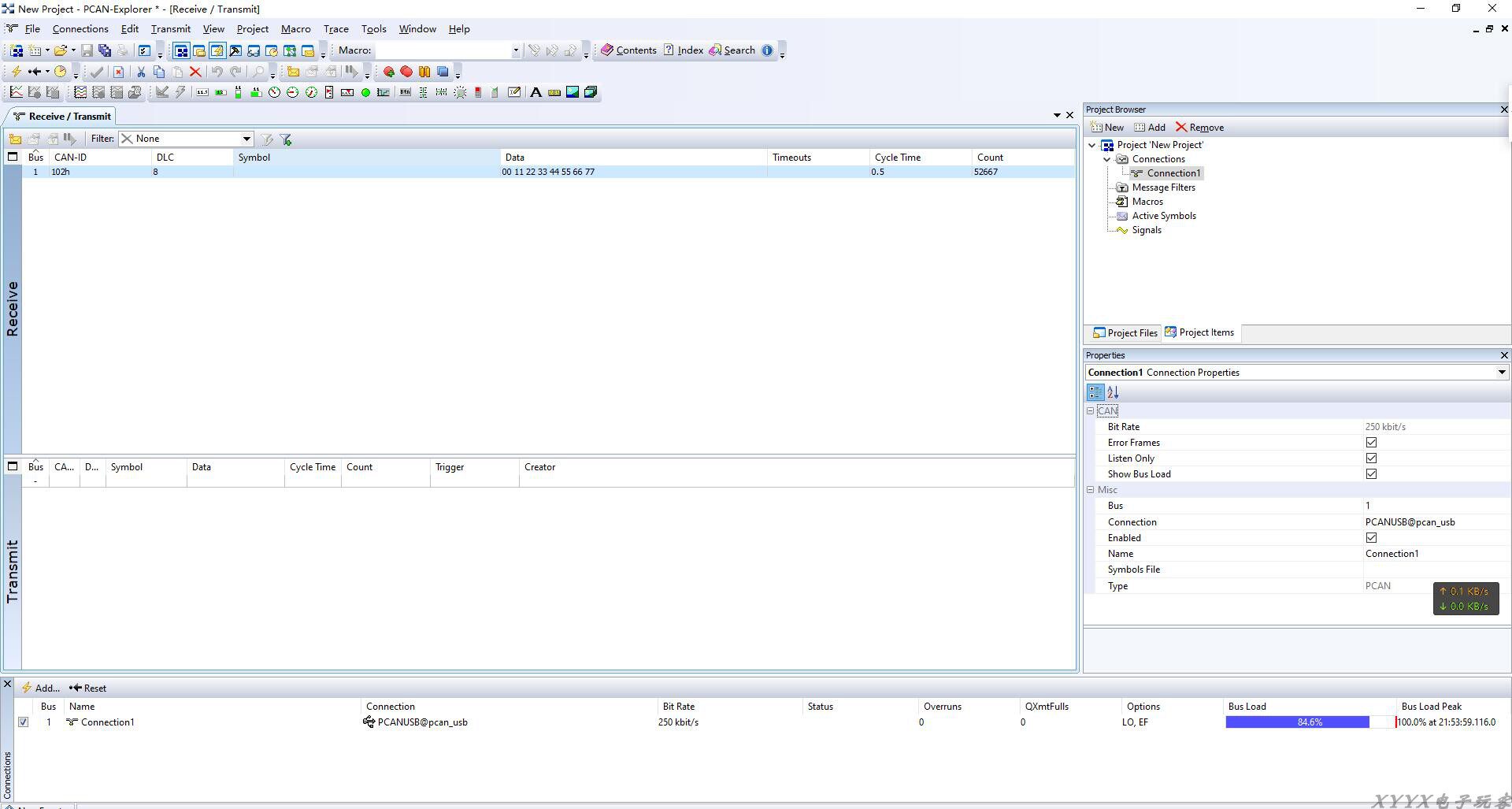
Драйвер программного обеспечения совместим с PCAN View, PCAN-Explorer 5 (магазин не предоставляет сопутствующее программное обеспечение, вам нужно купить его самостоятельно) и соответствующие наборы разработки, нет необходимости заменять любые файлы, официальный драйвер может быть установлен и использован. Ниже приведен пример программного обеспечения:
PCAN Explorer 5 необходимо приобрести самостоятельно, не доступен в этом магазине

PCAN-View можно загрузить с официального PCAN

Программное обеспечение с открытым исходным кодом BUSMASTER этот магазин может предоставить информацию об установке посылка

Последние несколько лет часто пользуюсь услугами этой компании, частенько делаю заказы, для дома, для детей и для себя любимой, и... Читать отзыв полностью...
У меня дома два сладкоежки)) Решили заказать Аппарат для приготовления сладкой ваты, и делать самим дома. Товар пришел вовремя, хорошо... Читать отзыв полностью...
Заказывала данные наушники для себя,очень довольна этим товаром. Пользуюсь уже больше месяца и нареканий к ним за это время... Читать отзыв полностью...
Давно подыскивала сандалии с такими завязками, чтобы они заплетались выше стопы. В этих на первый взгляд, понравилось все - неброский,... Читать отзыв полностью...
Заказывала часы сыну в подарок, очень понравилась эта модель. Продавец ответил на все дополнительные вопросы, сразу отправил товар после оплаты.... Читать отзыв полностью...
Всем здравствуйте)купил и дочки такую курточку! Очень понравилась! Красивая, теплая, стильная, очень качественно выполнена! Удобные карманчики, очень вместительные!Легк о стирается,... Читать отзыв полностью...
Замечательные толстовки, милые кошечки! Цены приемлемые, можно выбрать самому себе рисунок из предложенных. Да и можно самому заказать рисунок с... Читать отзыв полностью...